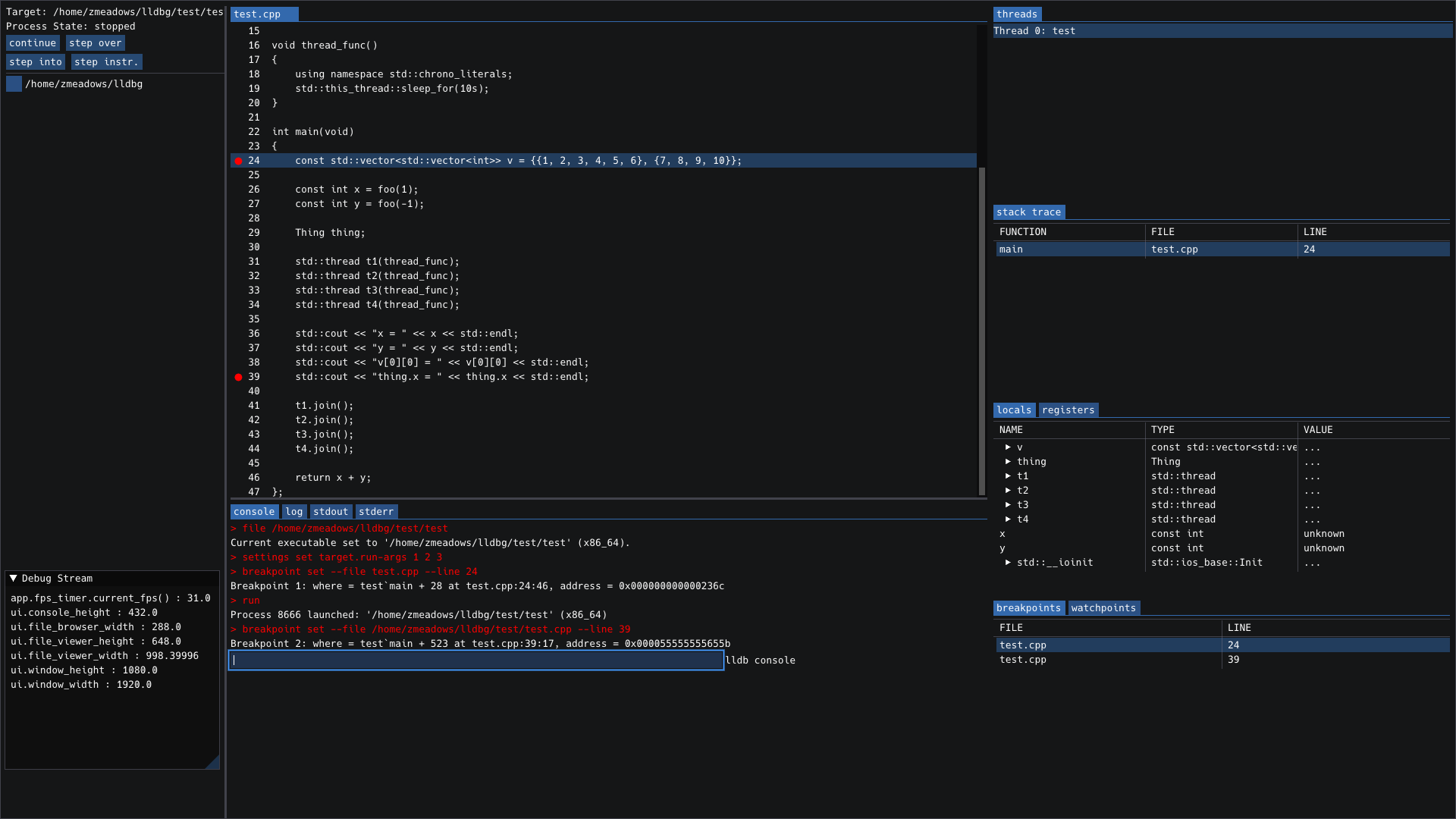
lldbg is a native GUI for lldb which is currently in alpha stage. Right now you probably shouldn't attempt to use it unless you want to contribute to the development in some way, either directly or by submitting issues. The basic idea is to provide vim/emacs users with a lightweight, easy-to-compile, easy-to-use likeness of what you would see in a full-featured IDE debugger interface.
Primary goals are:
- open/close and respond to user input instantly, 100% of the time
- function intuitively so that 'using lldbg' is not a skill you have to learn
- require no outside configuration files or complicated setup
- the build should 'just work' on almost any system
- launch with the many of the same command line options as lldb itself
Issues are welcome.
This repo ships CMake presets for two audiences:
- End users:
user-release— quick, optimized Release build with LTO; no dev extras. - Developers:
dev— RelWithDebInfo +compile_commands.jsonfor IDEs and tools.
The presets use the Ninja generator and place build trees under build/<preset>/.
Minimum tooling: CMake ≥ 3.20, Ninja, a C++17 compiler, and LLDB. ImGui/GLFW/fmt/cxxopts are resolved automatically (system packages preferred; vendored fallbacks are pinned in
cmake/LLDBGDeps.cmake). OpenGL is required.
# Clone
git clone git@github.com:zmeadows/lldbg.git lldbg && cd lldbg
# End users: fast Release build
cmake --preset user-release
cmake --build --preset user-release -j
# Developers: debug info + compile_commands.json
cmake --preset dev
cmake --build --preset dev -j
# Run (binary lives in the build tree)
./build/user-release/lldbgui # or: ./build/dev/lldbgui- Install Xcode Command Line Tools (for AppleClang & SDKs):
xcode-select --install
- Install Homebrew packages:
To help CMake find the LLVM/LLDB config packages:
brew install cmake ninja pkg-config fmt glfw cxxopts llvm
export CMAKE_PREFIX_PATH="$(brew --prefix llvm):$(brew --prefix)" export LLVM_DIR="$(brew --prefix llvm)/lib/cmake/llvm" export LLDB_DIR="$(brew --prefix llvm)/lib/cmake/lldb"
On macOS, the build prefers AppleClang for ABI compatibility. If you see an error about non‑Apple Clang, either set:
or deliberately override withexport CC="$(xcrun --find clang)" CXX="$(xcrun --find clang++)"
-DLLDBG_ALLOW_NON_APPLECLANG=ON.
sudo apt-get update
sudo apt-get install -y \
build-essential ninja-build cmake pkg-config \
clang lldb liblldb-dev \
libgl1-mesa-devNotes:
- If you prefer GCC, omit
clangand rely ongcc/g++.libgl1-mesa-devprovides OpenGL headers; GLFW/ImGui/fmt/cxxopts are fetched if not present.
sudo dnf install -y \
gcc-c++ clang ninja-build cmake pkg-config \
lldb lldb-devel \
mesa-libGL-develsudo pacman -S --needed \
base-devel ninja cmake pkgconf \
clang lldb \
mesaThis preset enables LTO and disables dev extras.
cmake --preset user-release
cmake --build --preset user-release -jArtifacts:
- Binary:
build/user-release/lldbgui
Optional toggles (pass via -D... to the configure step):
-DLLDBG_USE_SYSTEM_DEPS=ON|OFF— prefer system packages (default ON) or force vendored.-DLLDBG_WARN_AS_ERRORS=ON|OFF— treat warnings as errors (default OFF here).
Launch the UI directly:
./build/user-release/lldbguiA few useful CLI options (subset):
-f, --file <prog>— debug this program-p, --attach-pid <pid>— attach to PID-n, --attach-name <name>— attach to process by name--workdir <dir>— set initial file browser root--loglevel <debug|verbose|info|warning|error>
Example:
./build/user-release/lldbgui --file ./a.out --loglevel infoGenerates RelWithDebInfo binaries and writes compile_commands.json for IDEs/linters.
cmake --preset dev
# alternative: symlink compile_commands.json to root repo directory for editors
# cmake --preset dev -DCMAKE_EXPOSE_COMPILE_COMMANDS=ON
cmake --build --preset dev -jArtifacts:
- Binary:
build/dev/lldbgui - Compilation DB:
build/dev/compile_commands.json
- clangd/VSCode/CLion: point to
build/dev/compile_commands.json. - clang-tidy / clang-format: versions pinned in repo (see
.clang-tidy,.clang-format):# Example: run clang-tidy on sources using the dev build directory clang-tidy -p build/dev --config-file=.clang-tidy $(git ls-files 'src' | grep -E '\.(c|cc|cpp|cxx|m|mm)$')
If/when tests are added, you can use the CTest preset:
ctest --preset dev --output-on-failure- Select a specific compiler:
# Clang CC=clang CXX=clang++ cmake --preset dev # GCC CC=gcc CXX=g++ cmake --preset dev
- Clean the build:
cmake --build --preset dev --target clean # or blow away the tree: rm -rf build/dev - Change build type ad‑hoc (developers):
cmake -S . -B build/dev -G Ninja -DCMAKE_BUILD_TYPE=Debug
-
LLDB not found
- macOS: ensure Xcode CLTs are installed; if using Homebrew LLVM, export
CMAKE_PREFIX_PATH,LLVM_DIR,LLDB_DIRas above. - Linux: install
lldb+ headers (liblldb-dev/lldb-devel) from your distro.
- macOS: ensure Xcode CLTs are installed; if using Homebrew LLVM, export
-
OpenGL/GLFW errors
- Install OpenGL dev headers (
libgl1-mesa-devon Debian/Ubuntu;mesa-libGL-develon Fedora). - GLFW will be fetched automatically if not present, but it still requires platform GL/X11 headers on Linux.
- Install OpenGL dev headers (
-
Non‑Apple Clang on macOS
- By default the build prefers AppleClang. To force a different toolchain:
cmake -S . -B build/dev -G Ninja -DLLDBG_ALLOW_NON_APPLECLANG=ON
- By default the build prefers AppleClang. To force a different toolchain:
-
Ninja not found
- Install it via your package manager (see prerequisites) or run
brew install ninja.
- Install it via your package manager (see prerequisites) or run
user-releaseCMAKE_BUILD_TYPE=Release, LTO enabled, warnings not-as-errors.devCMAKE_BUILD_TYPE=RelWithDebInfo, exportscompile_commands.json, warnings as-errors.
(See CMakePresets.json for exact values.)
Happy hacking! If you hit build issues on a new distro, paste the full CMake output and we’ll sort it out.
see Contributing
see Changelog
